VXLAN คืออะไร?

  •  08/03/2023 20:01

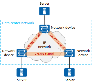
VXLAN หรือ Virtual eXtensible Local Area Network (VXLAN) เป็นหนึ่งในเทคโนโลยีของ Network Virtualization บน Layer 3 (NVO3) ซึ่งกำหนดขึ้นโดย Internet Engineering Task Force (IETF) และถือได้ว่าเป็นส่วนต่อเพิ่มเติมของ Virtual Local Area Network (VLAN). VXLAN ทำหน้าที่ห่อหุ้ม (encapsulates)

WireGuard VPN

  •  16/06/2020 00:00

WireGuard VPN เป็นแอปพลิเคชั่นซอฟต์แวร์ฟรีที่จะช่วยให้เราสามารถสร้างอุโมงค์ VPN ซอฟต์แวร์ที่สมบูรณ์นี้รวมเอาการสื่อสารและโปรโตคอลการเข้ารหัสที่จำเป็นทั้งหมดไว้เพื่อสร้างเครือข่ายส่วนตัวเสมือนระหว่างไคลเอนต์หลายเครื่องและเซิร์ฟเวอร์ WireGuard ให้ประสิทธิภาพที่ดีกว่าโปรโตคอล IPsec และ OpenVPN (ทั้งในเรื่องความเร็วและเวลาในการเชื่อมต่อ) วันนี้เราจะอธิบายคุณสมบัติหลักของมันวิธีการติดตั้งและกำหนดค่าได้อย่างง่ายดาย

เชื่อมต่อ L2TP เข้ามาจากภายนอก (Windows)

  •  16/06/2020 00:00

ในที่นี้ผมจะสร้างบน WINDOWS 10 นะครับ ให้พิมพ์คำว่า VPN ตามรูปได้เลยครับ คลิ๊กที่ VPN settings ตามรูปได้เลยครับ

I BUILT MY SITE FOR FREE USING